Система выставления счетов и управления взаимодействием с клиентами SunVizion является конвергентным решением, обеспечивающим обслуживание клиентов и выставление счетов за различные услуги, характерные для среды сети связи и интернет-провайдера.

Благодаря своей гибкости система выставления счетов и управления взаимодействием с клиентами SunVizion может быть адаптирована к конкретным потребностям клиента. Масштабируемая модульная структура позволяет клиенту реализовать любой дополнительный модуль – например, предоставление услуг, взыскание долгов – и легко интегрировать их с существующей системой.

 

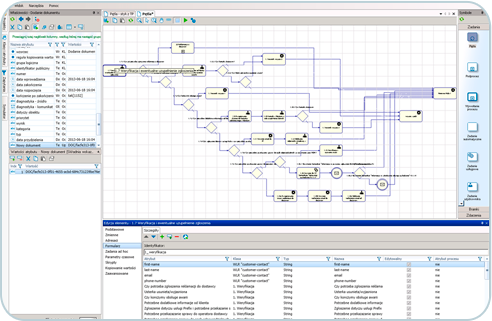
Редактор процессов

 

  • Технологический процесс поддержки бизнес-процессов
  • Нет ограничений на количество процессов и количество задач в одном процессе
  • Моделирование разработанных процессов
  • Свободно расширяемая модель данных для каждой задачи
  • Сотрудничество с внешними хранилищами документов

 

 

Система управления взаимодействием с клиентами

  • Веб-приложение для поддержки продаж и послепродажного обслуживания
  • Многоязычный интерфейс, поддержка нескольких валют и различные варианты налогообложения
  • Поддержка сегментации клиентов и предложение продуктов на основе сегмента клиентов
  • Отсутствие ограничений на количество определенных услуг
    Усовершенствованные механизмы скидок

 


 

 

Управление платежами – Реквизиты финансового счета

  • Гибкие варианты лицензирования
  • Масштабируемость – система растет вместе с вашим бизнесом
  • Низкая общая стоимость владения за счет простоты установки
  • Открытая архитектура обеспечивает простую интеграцию с другими системами
  • Эффективная и специфическая для клиента передача знаний

 


  • Поддерживает все типичные бизнес-модели в индустрии услуг связи и интернет-провайдеров: поставщиков мобильной связи, фиксированной линии, широкополосного доступа, беспроводной локальной сети и контента
    Удобное в использовании управление взаимодействием с клиентами
    Расширенные инструменты анализа и отчетности
  • Многоязычный интерфейс
  • Поддержка нескольких валют и различные варианты налогообложения
  • Возможность предварительной настройки системы для поддержки типичных бизнес-моделей продаж, обслуживания, взимания долгов.